Barn2 Media WooCommerce Lead Time giúp bạn bán các sản phẩm tùy chỉnh, sản xuất theo đơn đặt hàng hay không có sẵn? Cung cấp cho khách hàng thông tin chính xác trước khi họ mua hàng.
Demo: https://barn2.com/wordpress-plugins/woocommerce-lead-time/
Nội dung bài viết
KHÔNG ĐỂ KHÁCH HÀNG HƯỚNG DẪN
Hiển thị thông tin thời gian giao hàng rõ ràng và giúp khách hàng quyết định có đặt hàng hay không

CUSTOM & HAND-MADE PRODUCTS
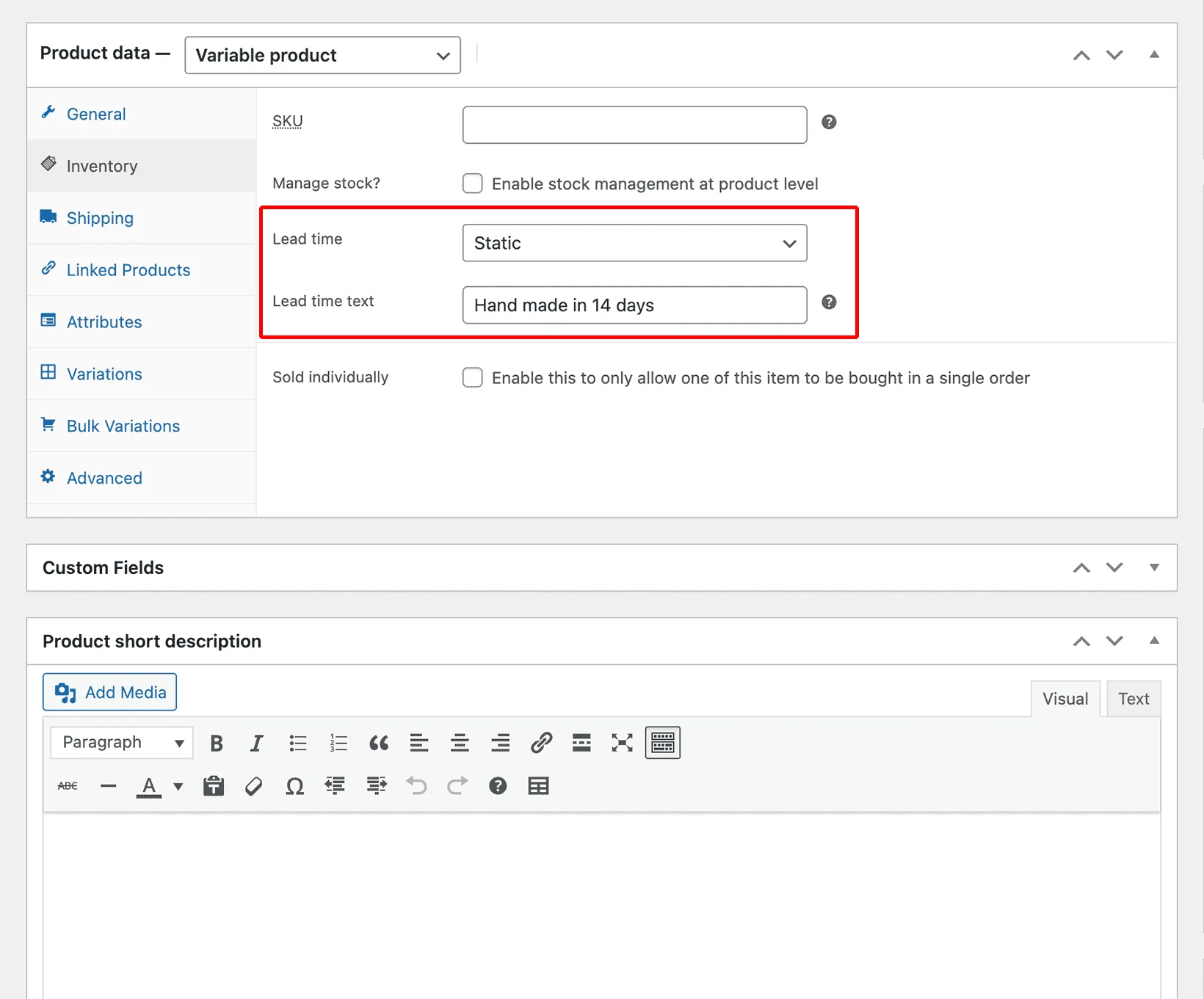
- Hiển thị thời gian dẫn đầu của WooCommerce trên trang cửa hàng, danh mục, sản phẩm, giỏ hàng, thanh toán và email
- Đặt thời gian xử lý trên toàn cầu hoặc theo danh mục, sản phẩm hoặc biến thể
- Thêm văn bản thời gian dẫn tĩnh hoặc tính toán thời gian chờ động
- Tùy chỉnh từ ngữ thời gian dẫn và màu văn bản

QUẢN LÝ SẢN PHẨM HẾT HÀNG
- Hiển thị khi sản phẩm hết hàng sẽ có lại
- Hiển thị thông báo ngay khi sản phẩm bán hết
- Đặt thời gian giao hàng riêng biệt cho các sản phẩm Còn hàng, Hết hàng và Đặt hàng lại

THIẾT LẬP NHANH TRONG 2 PHÚT
- Cực kỳ đơn giản để sử dụng
- Được thiết kế cho người mới bắt đầu hoặc nhà phát triển
- Chỉ cần cài đặt plugin và bắt đầu thêm thời gian bán hàng cho các sản phẩm WooCommerce của bạn!
ĐÓNG GÓI VỚI CÁC TÍNH NĂNG của Barn2 Media WooCommerce Lead Time
Với mọi thứ bạn cần để hiển thị thời gian chờ sản phẩm, không cần tìm đâu xa hơn Thời gian chờ đợi của WooCommerce!


Thông báo cho khách hàng
Không cần gọi điện để biết tình trạng còn hàng – khách hàng có thể xem thời gian chờ dự kiến và quyết định có đặt hàng hay không.
Hiển thị thời gian dẫn sản phẩm
Barn2 Media WooCommerce Lead Time hiển thị thông tin quan trọng này chính xác ở nơi khách hàng mong đợi để tìm thấy nó.
Kiểm soát hạt mịn
Nhanh chóng đặt thời gian bán hàng tĩnh hoặc động cho mỗi trạng thái còn hàng, danh mục, sản phẩm, biến thể hoặc trên toàn cửa hàng.
Văn bản thời gian dẫn có thể tùy chỉnh
Sử dụng bất kỳ từ ngữ nào – “thời gian xử lý 2 ngày”, “thời gian xử lý: 4 giờ”, “giao hàng ước tính vào ngày 1 tháng 7” … sự lựa chọn là của bạn!
Hoạt động với chủ đề của bạn
Kiểu thông điệp thời gian dẫn đầu WooCommerce được kế thừa từ chủ đề của bạn, đảm bảo sự phù hợp hoàn hảo.
Làm việc với Product Tables
Sử dụng một mình hoặc kết hợp với WooCommerce Product Table hoặc Quick View để tăng thêm danh sách sản phẩm của bạn!

Changelog: Barn2 Media WooCommerce Lead Time
Download Barn2 Media WooCommerce Lead Time v2.0.7 Nulled Free = v2.0.7 = Release date 28 February 2022 * Fix: date picker did not appear when creating a variation variation. * Fix: dynamic lead time date would not display the "years" if available. * Tweak: updated language files. = v2.0.6 = Release date 23 February 2022 * Fix: lead time format retrieved for variations did not take in consideration the parent product format. * Fix: the placeholder for the lead time input in variations, displayed the timestamp instead of a formatted date. * Tweak: allow display of the lead time when doing a REST request. * Tested up to WooCommerce 6.2 = v2.0.5 = Release date 03 February 2022 * Tweak: updated composer configuration to no longer check platform requirements. * Tested up to WooCommerce 6.1 and WordPress 5.9 = v2.0.4 = Release date 15 November 2021 * Fix: themes compatibility filters firing too early that they could not be filtered. = v2.0.3 = Release date 03 November 2021 * Fix: unable to remove the lead time set in the category. * Fix: unable to remove the lead time set in the category on a per stock status basis. * Dev: updated library code. * Tested up to WooCommerce 5.9. = v2.0.2 = Release date 14 October 2021 * Tweak: Added Italian translation & updated language files. * Tweak: Adjusted how the dynamic lead time date is calculated. * Fix: An issue where the dynamic lead time date was showing the wrong amount of days remaining. * Tested up to WooCommerce 5.8. = v2.0.1 = Release date 04 October 2021 * Tweak: Adjusted spacing of lead time within the shop/category pages for certain themes. * Tweak: Lead time on shop/category pages for variable products has been hidden. * Fix: Global lead time prefix not appearing under certain conditions. * Fix: With the "Lead time per stock status" setting enabled, the wrong global prefix was being displayed under certain conditions. * Fix: Variable products with stock managed at parent product level & at variation level, would display the wrong lead time. * Fix: Variable products with stock managed at parent product level & at variation level, would not display the lead time from the assigned category. = 1.5.4 = Release date 20 July 2021 * New: Added support for WooCommerce Discontinued Products plugin. * Dev: updated library code. * Tested up to WordPress 5.8 and WooCommerce 5.5. = v1.5.3 = Release date 20 April 2021 * New: Added support for new navigation menus in WooCommerce Admin feature plugin. * Tweak: Stopped forcing lowercase output on translated lead time unit strings. * Tested up to WordPress 5.7 and WooCommerce 5.2.2. = v1.5.2 = Release date 19 January 2021 * Tweak: Connect display stock options to all new lead time areas and WooCommerce Product Table. * Tweak: Support new and old versions of WooCommerce Product Table. * Dev: Add Composer project type. * Tested up to WooCommerce 4.9. = 1.5.1 = Release date 18 December 2020 * Tweak: Better handling of item meta when no global prefix is present. = 1.5 = Release date 17 December 2020 * New: Options to show the lead time on the single product, cart, checkout, and order details. * Fix: Conflict between saving product and variation lead times. * Tweak: Made it possible to save an empty category lead time value. * Tested up to WordPress 5.6 and WooCommerce 4.8. = v1.4.1 = Release date 1 October 2020 * Tweak: Use WooCommerce CRUD functions for variation meta. * Tweak: Theme compatibility for Astra and Porto, as well as a generic fallback for elements being displayed in the lead time output. = v1.4 = Release date 10 July 2020 * New: New feature to set lead times for entire categories. * New: New function to retrieve the lead time. = v1.3.1 = Release date 7 July 2020 Tested up to WooCommerce 4.3 and WordPress 5.4.2. = v1.3 = Release date 3 June 2020 New: New option to set the lead time unit and display this after the lead time
- Xem thêm: Tổng hợp WordPress Plugin cao cấp miễn phí, cập nhật hàng ngày
- Download Barn2 Media WooCommerce Lead Time v2.0.7 Nulled Free: barn2-media-woocommerce-lead-time-v2.0.7n.zip
